정기결제는 고객의 카드 정보를 최초 결제 시 저장하여, 이후 결제는 고객이 카드 정보를 다시 입력하지 않아도 자동으로 처리되는 결제 방식입니다. 1회성 결제라도 정기결제 기능을 활용하면 두 번째 결제부터 결제 프로세스가 간소화되어 구매 전환율을 높일 수 있습니다. 세팅 완료 시, 정기결제 상품이 사이트에 노출되고 토스페이먼츠를 통해 정기결제 승인이 가능한 상태가 됩니다.
일반 상품 등록 및 일반 PG 신청은 별도 매뉴얼에서 안내합니다.
1. 준비물 #
☐ 사업자등록증 (토스페이먼츠 PG 심사 서류)
☐ 통신판매업 신고증 (토스페이먼츠 PG 심사 서류)
☐ 판매할 정기결제 상품명 및 가격 확정
☐ 상품 대표 이미지 파일 (캔바 또는 피그마로 제작한 이미지)
⚠️ 일반 PG 신청과 정기결제 PG 신청은 동시에 진행 가능합니다. 상품이 생성되어 있다면 함께 진행하는 것을 권장합니다.
2. 전체 진행 흐름 요약 #
3. 단계별 진행 #
Step 1. 우커머스 토스페이먼츠 정기결제 활성화
정기결제 기능을 사용하려면 우커머스 결제 설정에서 토스페이먼츠 정기결제 항목을 먼저 활성화해야 합니다. 이 단계를 완료해야 이후 PG 신청 및 결제 연동이 가능합니다.
📂 경로: 워드프레스 관리자 > 우커머스 > 설정 > 결제
1. 왼쪽 메뉴에서 우커머스 > 설정 클릭
2. 상단 탭에서 결제 클릭
3. 목록에서 토스페이먼츠 일반결제 (빌링키) 항목의 활성화 버튼 클릭
4. 목록에서 토스페이먼츠 정기결제 항목의 활성화 버튼 클릭

💡 TIP: 활성화 버튼이 관리 버튼으로 바뀌면 활성화가 완료된 상태입니다.
Step 2. 정기결제 상품 생성 및 카테고리 지정
우커머스에서 정기결제용 상품을 생성합니다. PG 신청 심사 시 실제 판매 상품이 사이트에 노출되어 있어야 하므로, 상품을 먼저 만들어야 합니다.
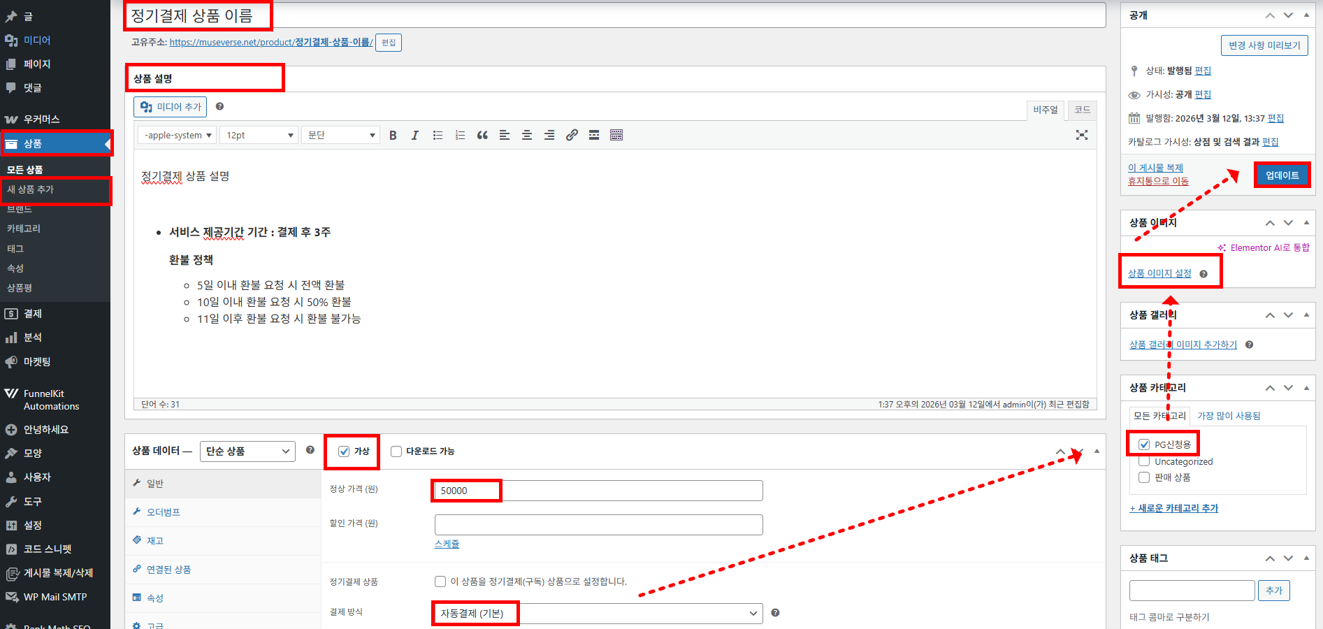
📂 경로: 워드프레스 관리자 > 상품 > 새 상품 추가
1. 왼쪽 메뉴에서 상품 > 새 상품 추가 클릭
2. 상단 입력란에 판매할 정기결제 상품명 입력
3. 상품 설명 영역에 아래 내용 직접 입력
| 항목 | 입력 내용 |
|---|---|
| 서비스 제공기간 | 결제 후 3주 |
| 배송시간 | 구매 후 24시간 이내 |
| 환불 정책 | 5일 이내 환불 요청 시 전액 환불 / 10일 이내 환불 요청 시 50% 환불 / 11일 이후 환불 요청 시 환불 불가 |
4. 상품 데이터 영역에서 유형을 단순 상품으로 유지, 가상 체크
5. 일반 탭에서 정상 가격(원) 란에 판매 금액 입력 (예: 50000)
6. 오른쪽 상품 카테고리 패널에서 PG신청용 체크
7. 오른쪽 상품 이미지 패널에서 상품 이미지 설정 클릭 후 대표 이미지 업로드
8. 오른쪽 상단 공개 버튼 클릭하여 상품 게시

💡 TIP: 상품 상세 설명은 엘리멘토로 직접 제작하지 않고, 캔바·피그마로 만든 이미지를 미디어 추가로 업로드합니다. 여러 장을 순서대로 업로드하면 상세 페이지처럼 나열됩니다.
Step 3. PG 신청 전용 페이지 설정
PG 심사 기간 동안 토스페이먼츠 심사팀이 사이트 방문 시 상품이 바로 보이도록, 사이트 홈페이지를 PG 신청 전용 페이지로 임시 설정한 뒤 상품이 정상 노출되는지 테스트합니다.
📂 경로: 워드프레스 관리자 > 설정 > 읽기
1. 왼쪽 메뉴에서 설정 > 읽기 클릭
2. 홈페이지 표시에서 정적인 페이지 선택
3. 홈페이지 드롭다운에서 PG 신청 홈 선택
4. 변경 사항 저장 클릭

⚠️ 이 설정은 PG 심사 기간 동안만 유지하는 임시 설정입니다. 심사 완료 후 반드시 원래 홈페이지로 되돌려야 합니다.
저장 후 사이트 홈페이지에 접속하여 상품이 정상 노출되는지 테스트합니다.
5. 브라우저에서 사이트 홈페이지 주소로 접속
6. PG신청용 카테고리 상품 4개(일반 상품 3개 + 정기결제 상품 1개) 정상 노출 확인

Step 4. 정기결제 PG 신청
테라플로우 결제 관리 화면에서 정기결제(빌링키) PG를 신청합니다. 신청이 완료되면 MID(상점 아이디)가 즉시 발급됩니다.
📂 경로: 워드프레스 관리자 > 테라플로우 > 결제 관리 > PG 신청
1. 왼쪽 메뉴에서 테라플로우 > 결제 관리 클릭
2. 상단 탭에서 PG 신청 클릭
3. 정기결제(빌링키) PG 신청 섹션에서 아래 표를 참고하여 필수 정보 입력

| 항목 | 입력 내용 |
|---|---|
| 상점 이름 | 운영 중인 쇼핑몰 이름 입력 |
| 이름 | 대표자 이름 입력 |
| 이메일 | 심사 결과를 받을 이메일 주소 입력 |
| 휴대폰 | 대표자 휴대폰 번호 입력 (예: 01012345678) |
| 사업자등록번호 | 사업자등록번호 10자리 입력 (하이픈 없이) |
4. 정기결제 PG 신청하기 버튼 클릭
5. 신청 완료 후 같은 화면에서 MID 항목에 b_TC_로 시작하는 상점 아이디 발급 확인

💡 TIP: 발급된 MID는 다음 단계에서 결제 설정에 입력합니다. 화면을 그대로 유지하거나 MID 값을 복사해 두세요.
Step 5. 결제 설정 — MID 및 키 입력
발급된 MID와 테스트 키를 결제 관리 설정 탭에 입력합니다. 이 설정을 완료해야 실제 결제 연동이 활성화됩니다.
📂 경로: 워드프레스 관리자 > 테라플로우 > 결제 관리 > 설정
1. 결제 관리 상단 탭에서 설정 클릭
2. 빌링키 결제 (정기결제) 섹션에서 아래 표를 참고하여 값 입력
| 항목 | 입력 값 |
|---|---|
| 상점 ID (MID) | Step 4에서 발급된 MID 입력 (b_TC_로 시작) |
| Client Key | test_ck_jExPeJWYVQxead5EGDQE349R5gvN |
| Secret Key | test_sk_Gv6LjeKD8abDlDNBL1Q43wYxAdXy |
3. 우측 하단 저장 버튼 클릭

⚠️ Client Key와 Secret Key는 위 테스트 키를 입력합니다. 실제 운영 키는 PG 심사 승인 완료 후 토스페이먼츠 관리자에서 별도 발급됩니다.
Step 6. 토스 신청서 작성
Step 4 화면에서 신청서 작성 계속하기 버튼을 클릭하면 토스페이먼츠 외부 사이트로 이동합니다. 이동한 페이지에서 본인 인증과 추가 정보를 입력하여 신청서를 완성합니다.
📂 경로: 테라플로우 > 결제 관리 > PG 신청 > 신청서 작성 계속하기 버튼 클릭 → 토스페이먼츠 외부 사이트 이동
1. Step 4 화면 하단 신청서 작성 계속하기 버튼 클릭

2. 토스페이먼츠 외부 사이트로 이동 후 휴대폰으로 발송된 인증번호 입력
3. 대표자 여부 확인 팝업에서 대표자이면 네, 대표자에요 클릭, 대리인이면 아니요, 대표자의 대리인이에요 클릭

4. 추가 정보 입력 화면에서 이름, 이메일 주소, 휴대폰 번호 확인
5. 주민등록번호 앞자리와 뒷자리 첫 번째 숫자 입력
6. 통신사 선택 후 인증번호 보내기 클릭
7. 이후 안내에 따라 신청서 작성 완료
⚠️ 대리인으로 진행할 경우 위임장이 별도로 필요합니다. 대표자 직접 진행을 권장합니다.
Step 7. 전자결제 신청 (추후 추가 예정)
전자결제 신청 관련 내용은 추후 업데이트될 예정입니다.
📷 스크린샷 삽입: 전자결제 신청 화면 (추후 추가)
4. 완료 체크 #
☐ 우커머스 결제 설정에서 토스페이먼츠 정기결제 항목 활성화 확인
☐ 우커머스 상품 목록에서 정기결제 상품이 공개 상태로 노출됨
☐ 상품 설명에 서비스 제공기간, 배송시간, 환불 정책 입력 확인
☐ 상품 대표 이미지 등록 확인
☐ 워드프레스 설정 > 읽기에서 홈페이지가 PG 신청 홈으로 임시 설정됨
☐ 사이트 홈페이지에서 PG신청용 상품 4개 정상 노출 확인
☐ 테라플로우 결제 관리 > PG 신청 화면에서 MID(b_TC_로 시작) 발급 확인
☐ 결제 관리 > 설정 탭에서 MID, Client Key, Secret Key 입력 및 저장 완료
☐ 토스페이먼츠 외부 사이트에서 신청서 작성 완료
5. 자주 막히는 문제 #
01. PG 신청 전용 페이지에 정기결제 상품이 노출되지 않음
원인: 정기결제 상품에 PG신청용 카테고리가 지정되지 않았거나, 상품이 비공개 상태입니다.
해결 방법:
1. Step 2로 돌아가 정기결제 상품 편집 화면 진입
2. 오른쪽 상품 카테고리 패널에서 PG신청용 체크 여부 확인 및 체크
3. 게시 상태가 공개인지 확인 후 업데이트 클릭
4. 사이트 홈페이지에서 상품 4개 노출 재확인
02. 일반 PG 신청과 정기결제 PG 신청을 동시에 해도 되는지 모름
원인: PG 신청 화면에 일반 결제와 정기결제 신청 항목이 함께 표시되어 어느 것을 선택해야 할지 혼동됩니다.
해결 방법:
1. 일반 결제와 정기결제는 동시에 신청 가능하며, 상품이 생성되어 있다면 함께 진행하는 것을 권장
2. 결제 관리 > PG 신청 화면에서 두 항목 모두 입력 후 각각 신청 버튼 클릭
3. 신청 완료 후 같은 화면에서 진행 상태와 MID 확인 가능
03. 정기결제 상점 아이디와 일반 결제 상점 아이디를 구분하지 못함
원인: 일반 결제와 정기결제는 상점 아이디가 서로 다르며, 접두사로 구분합니다.
해결 방법:
1. 결제 관리 > PG 신청 화면에서 각 상점 아이디 확인
2. 아래 표로 두 상점 아이디 접두사 구분
| 결제 유형 | 상점 아이디 접두사 | 확인 경로 |
|---|---|---|
| 일반 결제 | TC_ 로 시작 | 결제 관리 > PG 신청 / 알림톡 / 토스페이먼츠 관리자 |
| 정기결제 | b_TC_ 로 시작 | 결제 관리 > PG 신청 / 알림톡 / 토스페이먼츠 관리자 |
💡 TIP: 상점 아이디는 결제 관리 > PG 신청 화면 외에도 승인 알림톡과 토스페이먼츠 관리자 대시보드에서도 확인할 수 있습니다.
04. PG 심사 완료 후 홈페이지가 PG 신청 홈으로 유지되어 있음
원인: Step 3에서 임시로 설정한 홈페이지를 심사 완료 후 원래 홈페이지로 되돌리지 않은 상태입니다.
해결 방법:
1. 워드프레스 관리자 > 설정 > 읽기 이동
2. 홈페이지 드롭다운에서 원래 홈페이지 페이지로 변경
3. 변경 사항 저장 클릭
6. 관련 문서 #
→ 이전 단계: 일반 PG 신청 (토스페이먼츠 일반 결제 연동)